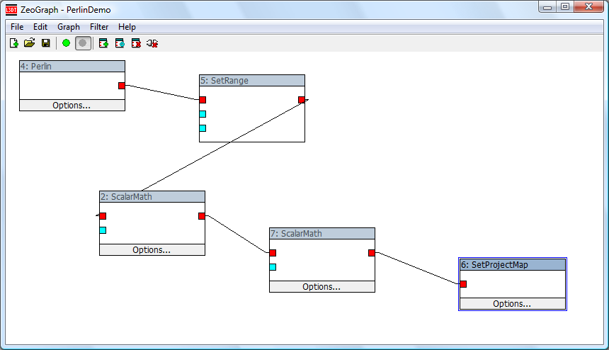
plugins:calc:zeograph:userguide:window:windowexample.png

windowexample.png

windowexample.png

← Back to window

Date:
2017/08/31 04:15
Filename:
windowexample.png
Format:
PNG
Size:
36KB